推荐_建议 引用界面的检索单据的明细表格, 显示方案 根据不同单据显示方案不同._产供销
| 学习交流 » 产供销 »建议 引用界面的检索单据的明细表格, 显示方案 根据不同单据显示方案不同.
|
|
| |
| 作者 |
|
ayangzhi [个人空间]
   注册  2010-07-18 发贴数 1046 精华贴 1 原创贴 2 来自 状态 正常
级别 贵宾 |
|
|
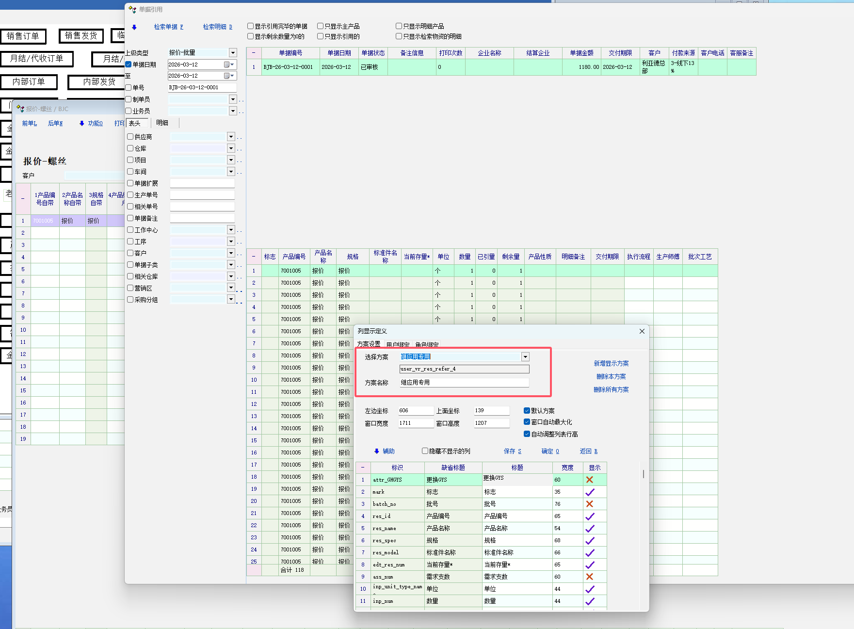
应用场景: 不同单据引用上级单据, 需要看的单据明细, 列是不一样的. 目前系统中引用界面, 不同单据引用上级单据, 明细显示方案是共用一个. 这样不灵活. 比如自定义1, 在销售订单中是某一种作用. 而在另外单据中, 是叫另一个标题另一个作用的. 引用界面时明细表格就不能精准定义标题了. 建议像检索单据的主表格一样. vr_res_refer_BJC_BJB, 里面会有上下级单据的标识 . 保持唯一. 这样就能很灵活地定义不同单据的引用界面的检索单据时的明细显示方案. |
|
 |

杨清云,承接商贸管理、人力资源实施、综合管理实施服务.
可扩展开发WEB, 物联网, 大屏展示报表, 移动端, 微信公众号等.
联系QQ:13836962 TEL:13058180007
|
|
qf2016 [个人空间] QQ名 meng 113779009
     注册  2016-01-17 发贴数 2929 精华数 0 原创贴 0 来自 状态 正常
级别 版主 |
|
|
好的,下次发布版本会加以支持,到时候可以在引用流程设置里设置习惯参数 |
|
|
|
|
|
|